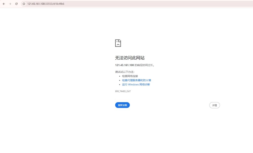
你是否刚刚购买了 VPS,却不知道该如何开始搭建网站或部署程序?别担心,今天就带大家一步步学会如何在自己的 VPS 上安装 宝塔面板! 宝塔面板是一款强大又易用的服务器运维管理工具,特别适合新手使用。它可以帮助你可视化管理网站、数据库、防火墙、SSL 证书等,让 VPS 操作像使用电脑软件一样简单直观。 文章目录 Toggle 安装宝塔面板准备工作安装宝塔面板图文教程安装网站环境 安装宝塔面板准备工作 1、我们在安装宝塔面板前,需要您有一台VPS主机,如果你还没有VPS主机的话,请点击这里查看:高性能VPS推荐,购买一台VPS备用。 2、然后需要下载 XShell 软件来管理 VPS ,下载地址点击:免费的VPS管理软件Xshell8/Xftp8中文版下载 3、如果您还不会使用 XShell 来连接您的 VPS 服务器的话,那么您可以查看:Xshell8连接VPS服务器教程 4、注册一个免费的宝塔账号,后面需要用的到。点击这里注册宝塔(网站右上角免费注册) 安装宝塔面板图文教程 1、打开xShell 软件,连接到您的 VPS 服务器 小提示:当出现[root@xxx ~]#这样的提示后,就代表登录成功了。 2、安装宝塔面板,需要您复制下面的命令并粘贴到命令窗口,回车继续 if [ -f /usr/bin/curl ];then curl -sSO https://download.bt.cn/install/install_panel.sh;else wget -O install_panel.sh https://download.bt.cn/install/install_panel.sh;fi;bash install_panel.sh ed8484bec 当出现下面图片中这段内容的时候,输入y然后回车。 Do you want to install Bt-Panel to the /www directory now?(y/n) 安装将持续几分钟,正常2-3分钟,等待安装完成即可! 出现下图界面则代表您已经成功的安装了宝塔面板! 红色方框里面的三行分别是你宝塔面板管理地址、管理账号和管理密码。你可以用鼠标选中后右键复制,然后把信息保存到电脑上。安装完成后宝塔将自动为您分配面板的端口,如上图分配了 33553 端口! 特别提醒:后台登录地址一定记得保存好,33553/后面的内容也需要记住才能登录后台。 实在是忘记了地址就参考宝塔面板忘记后台登录网址怎么办 如果宝塔面板密码忘记可查看:宝塔面板忘记密码如何修改 3、您可以通过外网ipv4面板地址访问您的宝塔面板!如果访问面板出现下图错误则表示您可能未在服务器端放行端口。 那么您将需要到服务器的后台(防火墙或者安全组)开放分配的端口!协议TCP ,IPv4选择所有IP(可以保证您在任何地方都正常访问您的宝塔面板),端口号宝塔分配的端口号:33553 开放端口后继续使用浏览器访问外网ipv4面板地址即可 4、使用浏览器打开外网面板管理地址,会出现宝塔登录地址。 点击高级继续访问。 如果你要自己修改宝塔面板的账号密码,就登录宝塔面板后左边选择“面板设置”,下面的面板用户和面板密码处修改。 安装网站环境 注意,安装完毕宝塔面板不代表你就可以安装网站了,你还需要安装网站环境。 默认你第一次登录宝塔面板就会出现下面这张图片。 新版本宝塔登录后需要强制登录宝塔账号,所以自己去注册一个宝塔账号然后登录即可。 如果您是打算搭建WordPress独立站那么选默认的,选择LNMP这边的一键安装,如果你是1G内存及以上用户,建议php版本选择php 8以上,MySQL选择5.7,如果您需要安装Ftp则需要如上图全部勾选 其他保持默认。 当一切安装完毕后,就可以创建网站了,请点击查看:宝塔面板如何搭建安装WordPress 网站 PreviousNext Related Posts 建站心得分享 CTZPJ 2025年10月10日 SiteGround 添加网站时如何选择合适的数据中心(Data Center) 在使用 SiteGround 搭建网站 的过程中,很多用户常常忽略一个关键步骤——选择数据中心(Data Ce […] 网站搭建知识 CTZPJ 2025年9月17日 WordPress上传SVG图片失败?一招用 Safe SVG插件轻松解决! 在我们建设 WordPress 网站时,很多站长都会遇到一个常见问题:上传 SVG 图片失败。WordPres […]